搜索
❯
2025-12-151分钟阅读
原文: https://blog.bytebytego.com/p/how-openai-gemini-and-claude-use
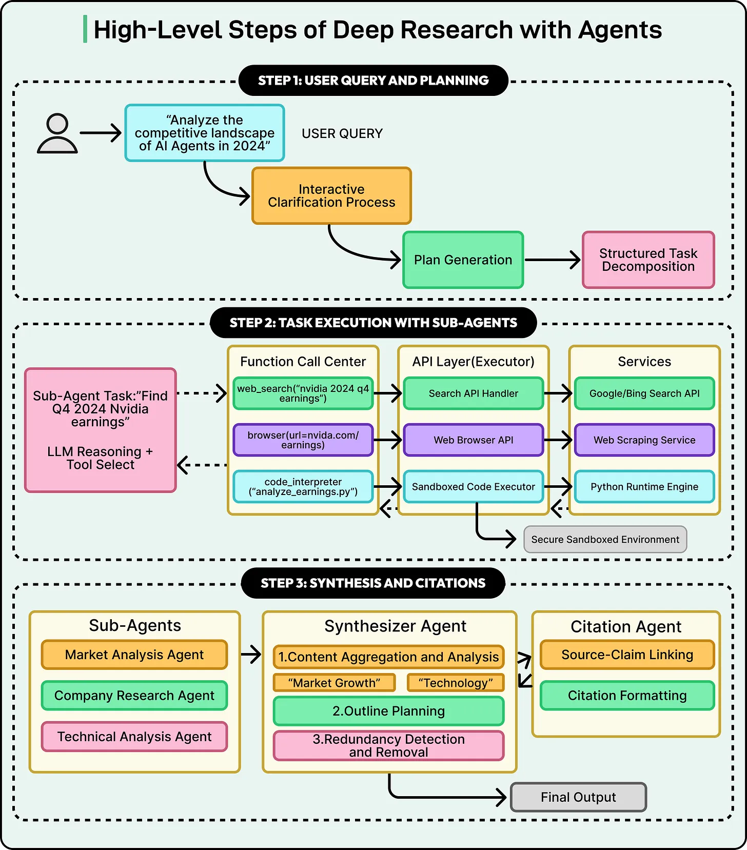
深度研究系统由相互协作的 AI 智能体构建而成。在此背景下,AI 智能体是由大型语言模型驱动的服务,能够接受目标、设计实现这些目标的工作流程,并通过诸如网页搜索或代码执行等工具与环境进行交互。
查看更多164篇笔记 →